
Breakdown: 3D Girl with Koi Fish Tattoo
Alina Kolesnik đã kể cho chúng tôi nghe về cách cô biến Koi Fish girl thành mô hình 3D. Cô kể về cách tiếp cận của mình với mái tóc và thảo luận về cách các công cụ của tinynocky giúp đạt được kết quả tốt nhất.

Introduction
Xin chào, tên tôi là Alina. Tôi đã làm việc với tư cách là 3D modeler và character artist từ năm 2020. Trước đó, tôi là một hoạ sĩ minh hoạ tự do, khám phá về 3D lúc ban đầu của tôi là để tạo khối blockout cho các hình minh hoạ của mình. Tôi nhanh chóng nhận ra rằng 3D đã thu hút tôi nhiều hơn tôi đã nghĩ. Vì tôi chỉ mới bắt đầu trong sự nghiệp của mình nên việc chuyển sang 3D có vẻ như là một bước đi tự nhiên.
Tôi đặc biệt thích tạo chân dung (portrait), đào sâu hiểu biết của mình về giải phẫu (anatomy), tìm hiểu về các phương pháp kỹ thuật khác nhau và thử nghiệm các phong cách nhau. Trong bài viết này, tôi sẽ cho bạn thấy quy trình thực hiện một trong những tác phẩm gần đây của tôi và trả lời một số câu hỏi thường gặp.

Koi Fish
Bức tranh Koi Fish đã gây ấn tượng mạnh với tôi khi tôi nhìn thấy nó cách đây nhiều năm, vì vậy khi tôi quyết định mình cần thực hiện một dự án nhỏ để mở rộng portfolio của mình và bắt đầu tìm kiếm nguồn cảm hứng, tình cờ nhìn thấy nó một lần nữa đã ngay lập tức truyền cảm hứng cho tôi, và tôi biết chính xác những gì mình muốn tạo ra.
Mục tiêu ban đầu của tôi là tạo một bức chân dung (portrait), vì vậy đối với tác phẩm này, tôi ưu tiên kết quả hấp dẫn về mặt thị giác hơn là tối ưu. Tuy nhiên, tất cả các asset ở đây đều có thể được tối ưu, bake, và import vào trong game engine.
stylized art có thể là một thử thách, vì ngay cả trong điều kiện tối ưu, không phải mọi thứ điều có thể chuyển đổi một cách liền mạch thành 3D. Trong dự án này, tôi phải điều chỉnh tỷ lệ khuôn mặt và làm ngắn phần trán để có được vẻ ngoài tự nhiên hơn. Tôi cũng tập trung vào việc nắm bắt tâm trạng và biểu cảm một cách chính xác nhất có thể.

Hair
Để giống với mái tóc trong reference càng nhiều càng tốt, tôi đã tạo hình khối tóc bằng cọ Curve Tube 4 mặt, sử dụng dynamic subdivision, nhưng bất kỳ loại cọ tóc IMM stylized nào cũng có thể hoạt động tốt. Bạn có thể apply curve và chỉnh sửa sợi tóc bằng các công cụ move tool.
Với cách tiếp cận này, công việc của chúng ta trở nên dễ dàng hơn nhiều khi mỗi sợi tóc được model như một khối riêng biệt.
Việc sử dụng dynamic subdivision giúp kiểm soát hình dạng dễ dàng hơn trong khi vẫn giữ chúng ở độ phân giải thấp. Bạn có thể thêm crease vào các cạnh mà bạn muốn tạo độ sắc nét và điều chỉnh crease level để làm mềm chúng. Đến giai đoạn export, bạn nên apply dynamic subdivision và quyết định subdivision level nào là phù hợp cho bản lowpoly và highpoly. (Đối với tất cả các khối khác, tôi chỉ bake các subdivision level cao cho phiên bản thấp hơn, unwrap chúng trong RizomUV). Đây là dáng vẻ cuối cùng của bộ tóc:

Từ đây trở đi, chúng ta cần unwrap chúng thành các hình tứ giác (quad). Bạn cần cắt phần đầu của mỗi sợi tóc. Trong Blender, bạn có thể thực hiện bằng phím tắt CTRL+SHIFT+B. Trong các phần mềm khác, bạn cần tạo một góc bevel nhỏ từ vertex ở đỉnh đầu để cắt một phần nhỏ của nó.

Sau đó, bạn có thể dễ dàng để thêm các đường seam và unwrap các sợi tóc thành hình tứ giác.

Texturing
Tôi đã sử dụng Tiny Hair Shader từ tinynocky để generate texture cho tóc, nhưng bạn có thể sử dụng bất kỳ sợi tóc mà bạn tạo ra trong bất kỳ phần mềm nào để set up, vì bây giờ tóc của nhân vật về cơ bản đã hoạt động như các thẻ tóc (hair card). Và đây là cách tôi đạt được diện mạo cho bộ tóc.
Tôi cũng sử dụng procedural eye được tạo sẵn từ Gumroad của tinynocky. Nó hoạt động tốt với các nhân vật stylized trong Blender. Tôi muốn dành mọi lời khen cho công cụ này, nó thực sự tuyệt vời!
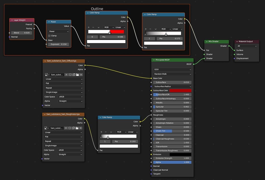
Tất các các texture khác đều được tạo ra trong Substance 3D Painter. Đây là cách tôi set up vật liệu cho da. Không có gì quá cầu kỳ, tôi chỉ thêm một vài node để tạo một đường viền nhỏ và thêm subsurface. Tôi quyết định không thêm bất kỳ bump map nào để duy kỳ phong cách stylized.

Đây là texture của tôi trong Substance 3D Painter. Tôi chỉ thực sự nhìn vào base color và roughness, thường export chúng và kiểm tra kết quả cuối trong một scene được chiếu sáng, vì thiết lập vật liệu (material) sẽ ảnh hướng rất nhiều đến diện mạo cuối cùng. Tại thời điểm này, tôi quyết định thêm một số vết tàn nhang và vết xước để làm da trông thú vị hơn. Tôi chỉ vẽ mẫu hình xăm và cố gắng làm cho nó trông thực hơn bằng cách thêm một số noises.
Ở giai đoạn này, như thể hiện trong ảnh chụp trước đó, tôi đã thêm hệ thống hạt vào áo để làm cho áo trông mềm mại hơn.

Lighting & Rendering
Tôi thiết lập một cảnh với một vài camera có góc nhìn phù hợp. Sữ dụng thiết lập ánh sáng với một đèn chính (main light) và ba đèn viền (rim light). Tôi cũng thêm các nguồn sáng nhỏ gần mắt để tạo điểm nhấn (highlight). Ngoài ra còn có một nguồn sáng nhỏ bổ sung gần tai để đưa nó ra khỏi bóng tối, một nguồn sáng gần mũi để làm nổi bật nó và một vài đèn gần tóc để tạo thêm điểm nhấn.

Sau khi đã thiết lập mọi thứ, tôi đã render một vài cảnh quay và một sequence cho turntable. Có một vài điều chỉnh nhỏ về tông màu và sau đó, tác phẩm đã hoàn tất.
Conclusion
Tôi mất khoảng hai tuần, sử dụng thời gian rảnh rỗi của mình làm việc khoảng một đến hai giờ mỗi ngày để hoàn thành dự án này. Thách thức lớn nhất là phải có được tỷ lệ phù hợp, và việc sao chép lại thiết kế của hình xăm từ bản vẽ cũng đòi hỏi một chút thời gian và độ chính xác. Với tác phẩm này, trọng tâm chính của tôi là cải thiện kỹ thuật tạo texture và render của mình, và hiện tại, tôi hài lòng với kết quả.
Đối với những character artist mới vào nghề, khía cạnh quan trọng nhất là thực hành. Tôi khuyên bạn nên bắt đầu với những dự án nhỏ, độc lập và có thể hoàn thành nhanh chóng - đó là cách hiệu quả nhất để tích luỹ kinh nghiệm cần thiết để chuyển sang những tác phẩm lớn hơn và tham vọng hơn.
Ưu tiên học giải phẫu (anatomy) - điều này rất quan trọng, ngay cả đối với các tác phẩm stylized. Theo kinh nghiệm của tôi, đây cũng là một trong những trở ngại lớn nhất. Đừng đầu tư quá nhiều về kỹ thuật, hãy chú ý đến những vấn đề cơ bản - khi mới bắt đầu. Tôi từng vật lộn rất nhiều với tỷ lệ, thường thực hiện vô số các điều chỉnh nhỏ mà không hiểu tại sao có gì đó nhìn không ổn. Ở đây, những cải thiện đáng kể đầu tiên của tôi đến từ việc học giải phẫu chân dung (portrait anatomy).
Hãy nhớ rằng điêu khắc (sculpting) chỉ mới là một nửa quãng đường. Theo tôi, bạn không nên bỏ qua texture và ánh sáng, vì chúng cực kỳ quan trọng đối với bản trình bày cuối cùng. Texture được làm tốt có thể nâng cao đáng kể chất lượng của asset. Việc thành thạo các khía cạnh này là điều cần thiết đối với một character artist toàn diện.
Alina Kolesnik, 3D Artist
Nguồn : https://80.lv/
Tài Huỳnh of Tự Học 3D Online